承接以下前续文章,继续我们的角色揭秘之旅。



《揭秘角色 01 | “戏剧角色” 与 “流程角色”》



《揭秘角色 02 | 分清角色类别、角色、人员》



《揭秘角色 03 | 用RASCI进行流程优化(上)》



《揭秘角色 04 | 用RASCI进行流程优化(中)》



《揭秘角色 05 | 用RASCI进行流程优化(下)》



《揭秘角色 06 | 端到端流程中的流程角色》






在前续文章中,我们分析了流程角色的产生原理。简言之,<流程角色>是伴随<职能流程>产生的,有<职能流程>才会有相应的<流程角色>。每一条 <职能流程> 都应基于 RASCI 分类法设计一组<流程角色>。即流程角色是按组而非按个设计的,每一组<流程角色>对应一条<职能流程>。






总之,有职能流程就有流程角色,流程角色是脱离企业的组织和人员存在的。正如曹禺先生完成《雷雨》剧本的写作时已经设计了一组 “戏剧角色”,与由谁来扮演这些 “戏剧角色” 没有关系。不同的演出,可能会由不同的人来扮演同一个 “戏剧角色”。






同样,完成职能流程的设计时,流程主人也已经设计了一组 “流程角色”,与由企业内的哪个员工来扮演这些 “流程角色” 无关。同样,每次实际运行流程时,也可能会由不同的人员来扮演同一个角色。比如,<提交销售合同签署申请> 这个流程步骤对应的角色是 <销售业务员>,但每一个流程实例中扮演这个角色的员工可能不同,这次是张三,下次是李四,当然每次申请签署的也是不同的合同。






本文我们阐述一下 “角色-岗位-人员” 的关系。






首先谈谈 “角色-人员” 的关系。“角色-人员” 这组关系很容易理解,即二者之间是 “扮演” 关系。演员达式常 “扮演” 角色周朴园,意味着达式常先生在此剧本演出时要按剧本中设定的要求完成此角色的表演任务。员工张三 “扮演” 流程角色,意味着张三在此流程运行时要按流程中设定的要求完成此角色的工作任务。






接下来,我们分析一下构建 “角色-岗位-人员” 三者之间关系的意义和价值所在。



01



—



岗位的作用之一:框定选人范围






“岗位” 代表的是一个末级组织对象,这个对象再往下展开就是 “人员” 了。所以,构建流程模型时只要将 “岗位” 和 “角色” 建立了关联关系,“角色-岗位-人员” 三者间的关联关系就建好了。因为 “岗位” 和 “人员” 之间的关系在构建组织架构模型时已经完成了。有时,与角色关联的也可以不是组织架构的末级对象 “岗位” 而是 “部门” 或者更大的组织单元。所以,这个命题更为准确的描述应是构建 “角色-组织-人员” 三者之间关系的意义和价值。由于在实践中,通常都是将末级组织单元 “岗位” 与角色关联,所以接下来我们还是将这个命题描述为:“角色-岗位-人员” 之间的关系。






那么,在角色和人员之间加入岗位这样一个组织单元究竟有什么用呢?






答案是:选人用的。






“戏剧角色” 在实际演出时必须落实到具体的 “演员”,毕竟一部戏是要靠实际的人来完成演出的。同样,流程实际运行时 “流程角色” 也必须落实到具体的 “人员”,因为流程是靠实际的人(包括机器人)来执行的。






每部戏中的 “戏剧角色” 是由导演来选择并确定具体演员的。流程执行时并没有导演,所以流程执行时由谁来扮演 “流程角色”,通常是由上一步骤的完成人来选择和决定的。






那么,上一步骤的完成人是否可以随意决定组织中的任何人员来扮演下一步骤的 “流程角色” 呢?当然不是!






流程主人在编写流程时会制定一个选人的规则。这个规则制定得越具体,下一步骤完成人就越明确。如果基于预先设定的规则可以直接选中一个唯一的人员来扮演下一步骤的 “流程角色”,此时上一步骤完成人事实上就没有任何选择权了,因为基于规则只有一位候选人。这个时候,下一步骤的 “流程角色” 就不是由上一步骤的完成人决定的,而是由 “选人规则” 自动决定的。






因此,“角色-岗位-人员” 三者中 “岗位” 存在的含义是:只有隶属于这个“岗位” 的 “人员” 才可以扮演此 “流程角色”。这自然是给上一步骤完成人框定了一个选人的范围,就好比给戏剧导演框定了一个选演员的范围(比如:必须在上海戏剧学院这个组织单元的学生和老师中选)。






在流程管理中,上述逻辑也可以理解为:这个 “岗位” 上的所有人员都可以扮演这个 “流程角色”。






有人可能会反问,既然 “角色-岗位-人员” 中的 “岗位” 是用来框定流程实际运行时的选人范围的,那么直接将这个范围内的人与角色关联不行吗?比如某岗位定编 3 人,我们直接将张三、李四、王五这三位员工与角色关联不就完了,这样就不需 “岗位” 这个中介了,这样做不行吗?






可以!打开很多 IT 系统的后台,可以发现进行功能授权的角色就是这么干的。但是,在编写流程时,这样做会很麻烦。






现代企业大都是在职能分工基础上构建的组织架构,就同一 “岗位” 上的员工来说,其负责完成的工作事项通常是一样的,这也是 “岗位” 的本来之义。所以,如果直接将具体 “人员” 与 “角色” 建立关联,常常会发现有大量的重复关联要做。比如,某个流程步骤(业务活动)的角色关联了张三、李四、王五这三位员工,后续发现另外还有几十个步骤上都要关联同样的这三位员工。此时,流程编写者就会问,能不能打个包关联,免得一次次去选同样的三个人呢?打个包关联自然是可以的,这个包就是 “岗位”。所以,用 “岗位” 来设定选人的范围,比直接将人员与角色关联要高效得多。






总之,在角色和人员间加入岗位,最主要的作用是框定可扮演 “流程角色” 的人员范围。 当可以扮演此角色的人员涉及某级组织下的所有岗位时,就会用更高一级的组织单元与流程角色建立关联。比如:XX部门、XX中心甚至是整个企业。






举个例子,报销流程中的<报销申请人>这个流程角色可以扮演的人员是企业的所有员工,此时将角色与人员直接关联的话,可能需要关联成百上千甚至是数万人。如果将角色与岗位关联,那也要关联企业所有的岗位。此时,为了表达所有人都可以扮演此角色的管理逻辑,往往直接将角色与根级组织对象(企业)建立关系。






所以,更为严谨的表述应该是:“角色-组织-人员” 中 “组织” 的主要作用是框定扮演流程角色的人员范围,即该组织下的所有人员都可以扮演此角色。






02



—



岗位的作用之二:岗位管理






除了框定选人范围之外,在角色和人员之间加入岗位这个中介还有别的作用吗?



有,进行岗位管理之用。



在构建流程管理体系模型时,管理者通常还会有另外一个需求,即基于模型生成《岗位手册》或者发布<岗位视图>。所谓《岗位手册》或者<岗位视图> 就是集中说明或展示一个具体岗位相关的所有管理要求,包括这个岗位需要执行的所有职能流程和流程步骤,以及这些步骤上的所的管理要求。







上图所示是[ABC公司设备部备件管理员]这个岗位的相关信息。右则主界面显示了与这个岗位相关 <职责>、<流程>、<表单(管理记录)>、<绩效>、<制度>、<术语>、<系统>、<风险>和 <服务> 等全部管理要素。管理要素图符右侧的数字表示与此用户相关的要素有多少。这些都是他必须了解和执行的管理要素,是从整个管理体系模型中基于岗位这个对象自动抽取出来的。







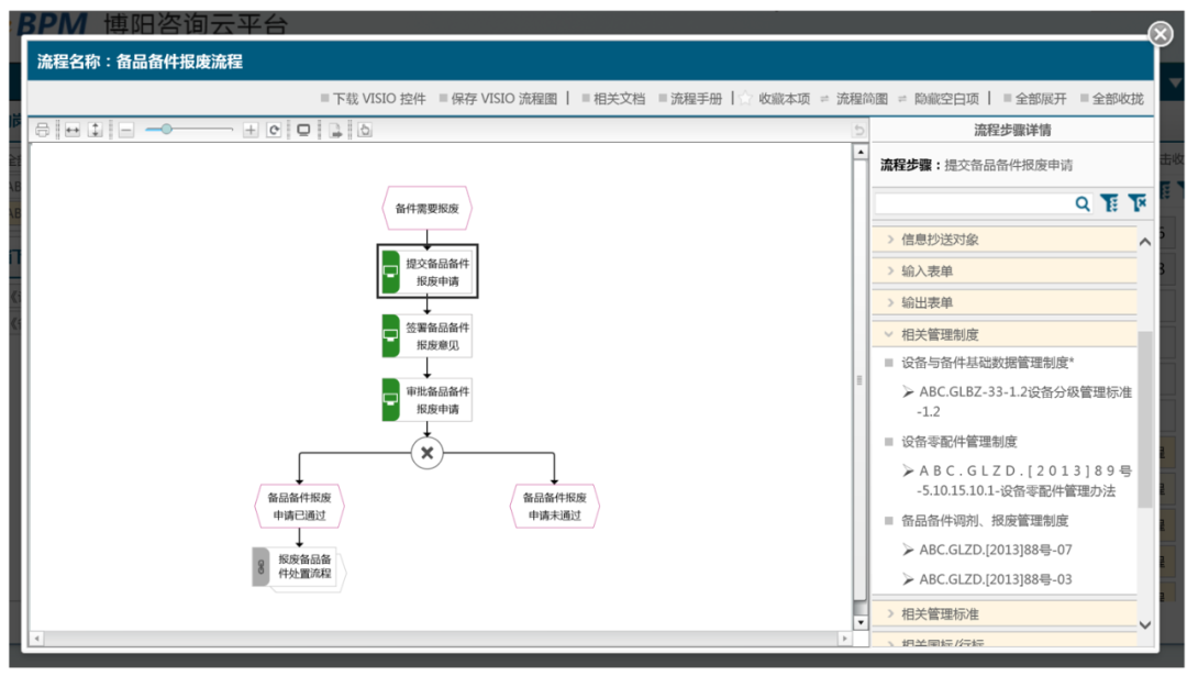
上图所示是[ABC公司设备部备件管理员]参与执行的所有“职能流程”和“流程步骤”,其中“流程步骤” 仅显示本岗位需要执行的那一步。点击右侧的流程图符,会显示下图所示的流程图展示界面,并自动定位到本岗位的员工应执行的那个 “流程步骤”。同时,右侧特性框中会显示所有相关的管理要素。比如,<提交备品备件报废申请> 这个 “流程步骤” 相关的<输入表单>、<输出表单>、<相关管理制度>、<相关管理标准>、<国标/行标> 等等。而且,如果有匹配的条款,还会自动定位到规则条款。比如,《备品备件调剂、报废管理制度》中的ABC GLZD [2013] 88号-03 条款等 。







如何实现上述管理效果?在模型中将 “角色” 与 “岗位” 建立关联是关键。当然,岗位管理不仅仅是实现基于岗位的管理信息精准推送,还可以进一步进行岗位价值评估、岗位能力分析等。






这里再次强调,本质上是将 “角色" 与 “组织” 建立关联,当角色与层级高于岗位的组织建立关联时,表示此组织下的所有 “岗位” 都可以扮演此流程角色。






未完待续......

原 文 
评 论